To properly display this page you need a browser with JavaScript support.
Gestion Autorisations
Gebrauchsuleedung
×
Menu
Index
Sichen
Sichen
Sichen
3. Haaptprogramm
3.4. Module Suivi
Détail Module Suivi
Virescht Säit
Näechst Sait
(c) Solution Informatique, 2019
To properly display this page you need a browser with JavaScript support.
Détail Module Suivi
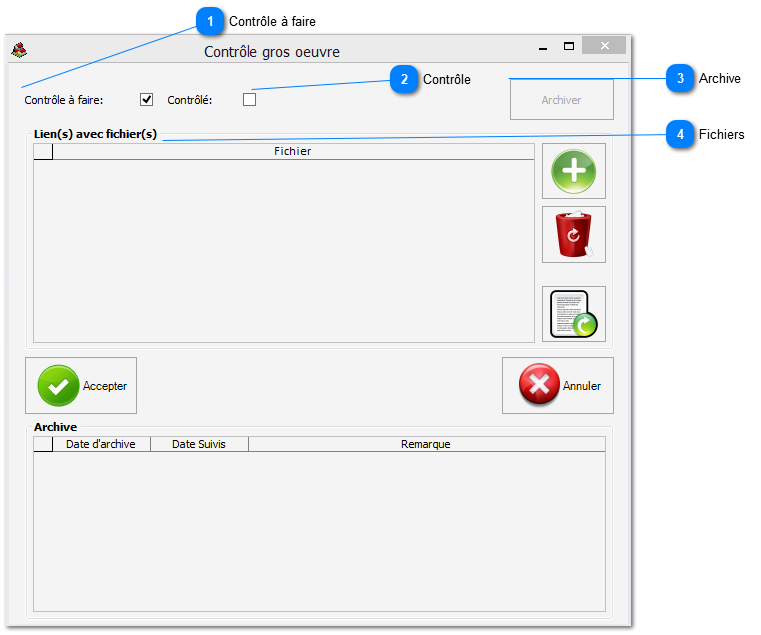
Den "normalen" Detail vum Suivi geseit esou aus! (Hei Beispill vun der Attestatioun)
Contrôle à faire
Den Utilisateur bestëmmt wat e wëll kontroleiere goen. Dese Parameter kann awer och voll automatesch iwwert "Type Projet" alimenteiert ginn!
Top
Contrôle
De Contrôle ass gemaach gin. W.e.g. dann och en Datum mat uginn
Top
Archive
Verschidde Kontrole kënnen och puer x gemaach ginn. Dofir kann een 1 Kontrol archiveieren an dann de nächsten aklappen. (Des Fonktioun brauch net bei all Detail am Suivi ze sinn)
Top
Fichiers
E Lien mat de Fichier'en dei direkt a Relatioun stinn mam Détail.
Top